手动接入设备¶
通过配置设备 IP 地址、账号认证信息,可以将服务器、交换机等设备手动接入到平台进行管理。
本文介绍单台设备接入流程,如果你想快速批量接入设备,请参考批量接入设备。
-
在左侧导航栏,点击 设备管理 ,进入设备管理列表页面,点击页面右上角的 手动接入 按钮。

-
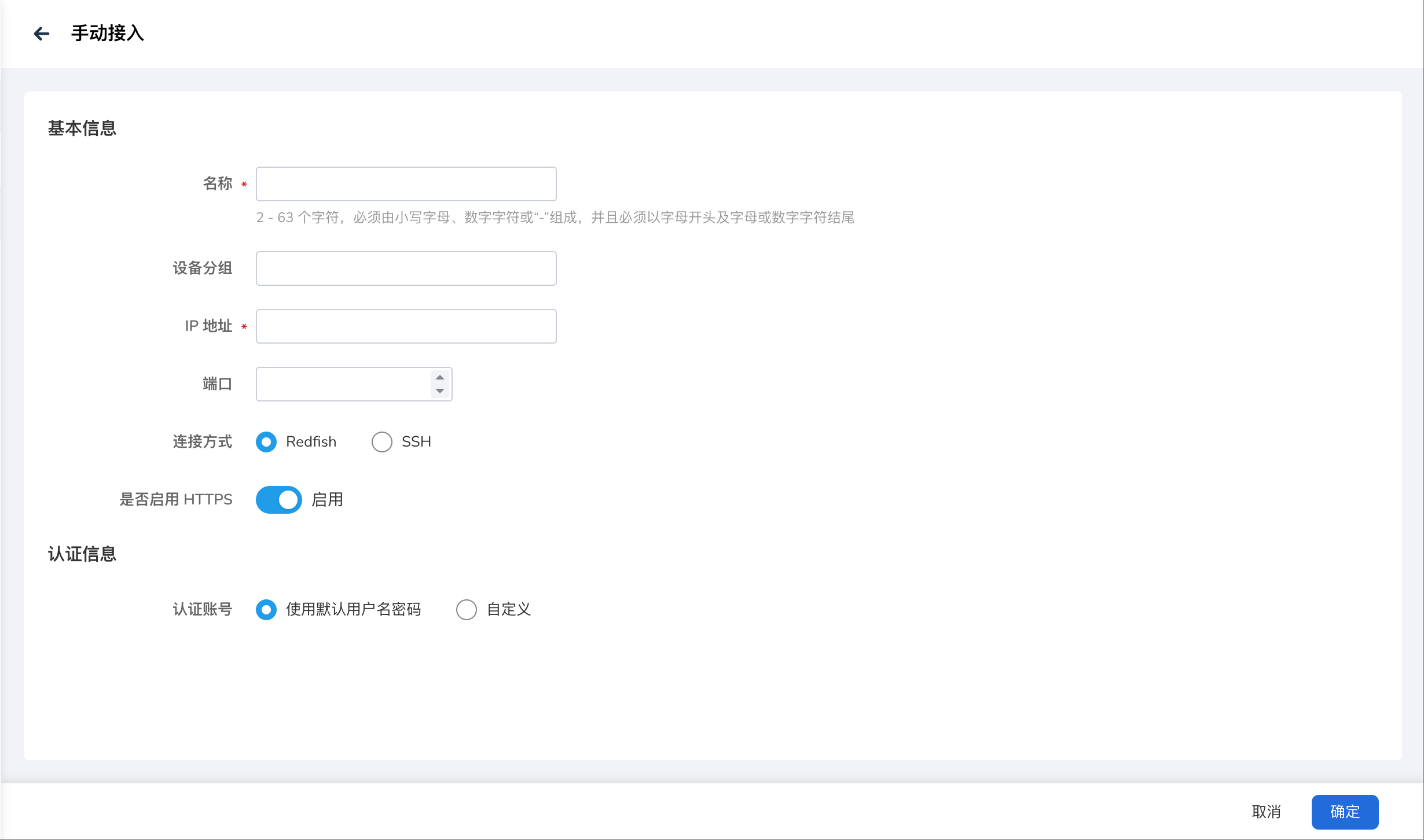
填写设备名称、IP 地址、端口、连接方式、用户名密码等配置信息。

- 名称:2 - 63 个字符,必须由小写字母、数字字符或“-”组成,并且必须以字母开头及字母或数字字符结尾
- 设备分组:可选项,可以根据设备类型或其他条件将设备划分到特定的分组中,方便后续管理。
- IP 地址:设备的管理 IP 地址
- 端口:与设备建立连接所使用的端口号。
- 连接方式:当前支持通过 Redfish 或 SSH 连接方式接入设备。如果通过 Redfish 连接设备,请同时设置 PXE 引导配置和是否使用 HTTPS。
- PXE 引导配置:用于在设备启动时通过网络加载操作系统镜像,请根据实际环境选择 Redfish 或 IPMI 协议。
- 是否启用 HTTPS:是否启用 HTTPS 方式进行设备通讯。
- 认证账号:
- 使用默认用户名密码:系统将自动使用部署 Topohub Helm 应用时配置的用户名与密码。
- 自定义:手动输入用户名密码信息。
-
完成以上信息配置后,点击 确定 按钮,完成设备接入,自动返回设备列表。
下一步:管理设备